Network Templete
Home
/
Cisco CCNA Lab
/
GLBP - Gateway Load Balancing Protocol
GLBP - Gateway Load Balancing Protocol
Cisco CCNA Lab
GLBP - Gateway Load Balancing Protocol
Reviewed by
Anonymous
on
7:37:00 AM
Rating:
5
Monthly Post
▼
2016
(30)
►
February
(4)
▼
March
(21)
Single OSPF Configuration
Multi-Area OSPF Configuration
Verifying OSPF Configuration
Troubleshooting OSPF Configuration
VLAN Configuration
VLAN Trunking Protocol and Inter-VLAN Communication
Spanning-Tree Protocol
EtherChannel Overview
EtherChannel Configuration
Multiple HSRP - Hot Standby Routing Protocol
VRRP - Virtual Router Redundancy Protocol
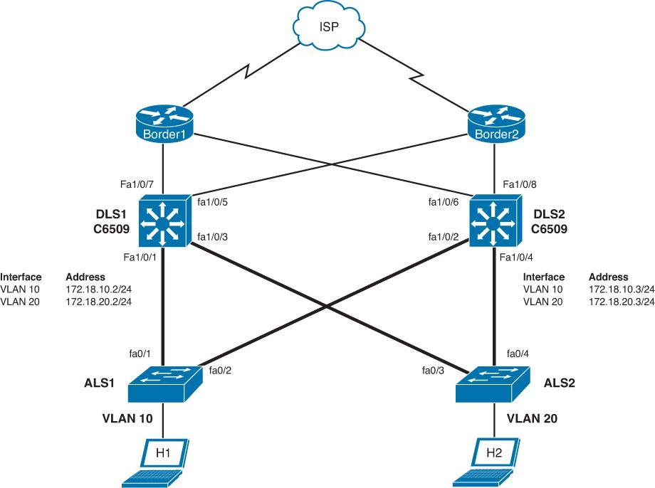
GLBP - Gateway Load Balancing Protocol
IPv6 and RIPng Configuration
OSPFv3 Configuration
EIGRP for IPv6 Configuration
Backing Up and Restoring Cisco IOS Software and Co...
Cisco Discovery Protocol
Remote Connectivity Using Telnet or SSH
Network Management Protocols Configuration
NAT - Network Address Translation
Dynamic Host Configuration Protocol - DHCP Server
►
April
(5)
Most Visitors